本讲是Camera KMD ISP子系统专题的第17讲,我们讲解Camera KMD ISP子系统CRM之DMA-BUF申请与Map。
更多资源:
| 资源 | 描述 |
|---|---|
| 在线课程 | 极客笔记在线课程 |
| 知识星球 | 星球名称:深入浅出Android Camera 星球ID: 17296815 |
| 极客笔记圈 |
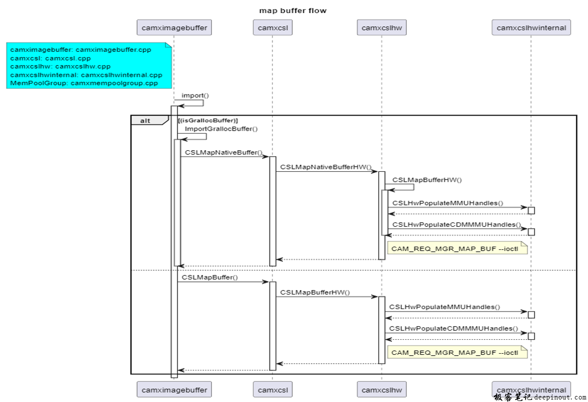
Camx inter-buffer分类
Command Buffer — camxcmdbuffermanager.cpp
Image Buffer — camxmempoolgroup.cpp
本讲是Camera KMD ISP子系统专题的第17讲,我们讲解Camera KMD ISP子系统CRM之DMA-BUF申请与Map。
更多资源:
| 资源 | 描述 |
|---|---|
| 在线课程 | 极客笔记在线课程 |
| 知识星球 | 星球名称:深入浅出Android Camera 星球ID: 17296815 |
| 极客笔记圈 |
Command Buffer — camxcmdbuffermanager.cpp
Image Buffer — camxmempoolgroup.cpp